Rechercher un article
Organisation du requêteur
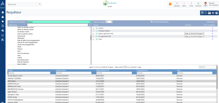
Le requêteur est organisé en différentes zones qui correspondent aux étapes de construction d’une requête.
L’écran du requêteur
L’écran du requêteur est subdivisé en trois zones
-
Préparer sa requête : Sert à sélectionner les types-fiches et les champs sur lesquels on va effectuer sa requête
-
Champs sélectionnés : Sert à ordonner et introduire des critères (options) sur les champs du tableau en construction
-
Résultats : Sert à visualiser le tableau construit et l’exporter éventuellement dans Excel
Les étapes de construction d’une requête
Sélection des champs
- Sélectionner la catégorie de données sur laquelle travailler
- Rechercher dans les différents type de fiche le champ à utiliser dans la requête
- Ajouter le champ en double cliquant sur son nom pour le faire apparaître dans la zone des champs sélectionnés
Recommencer la procédure autant de fois qu'il y a de champs à ajouter
Organisation des champs
Une fois les champs ajoutés, il est possible de les organiser afin de définir :
- L'ordre des champs dans le tableau des résultats : ils s'afficheront par défaut par ordre d'ajout. Pour redéfinir l'ordre il faut sélectionner la ligne d'un champ et le faire glisser vers le haut ou le bas (clic et déplacement en maintenant le clic sur le champ)
- L'ordre de tri des champs : il est possible de définir le tri par un clic dans la colonne de tri.
1er = tri par ordre croissant
2e clic = tri par ordre décroissant
3e clic = annuler tri - L'affichage du format des dates : format français, format anglais, format Excel, etc.
Affichage des résultats
Les résultats sont affichés conformément à ce qui a tété précédemment défini (ordre des champs, tri, format des dates, champs masqués et le cas échéant conditions)
Si le tableau des résultats comprend plusieurs pages, il est possible de naviguer entre les différentes pages par la liste déroulante au-dessus qui permet d'accéder aux autres pages.
Un champ de recherche permet de filtrer les résultats dans la zone de résultats. Pour supprimer le filtre, effacer la zone de recherche.
