Aller au contenu principal
Rubriques

Requêtes utiles

Voici quelques exemples de requêtes utiles pour le suivi des salariés

Salariés présents cette années (année N)

Pour rechercher les salariés (bénéficiaires) présents il faut se baser sur la date de début de parcours automatiquement calculée (Les dates de parcours/accompagnement) et sur la date de sortie.

Il faut donc sélectionner les champs Début Parcours et Fin parcours, disponibles dans la rubrique Parcours :

Ensuite les conditions sont posées de telle manière à ce que :

  • Début Parcours <= Année en cours
  • Date de sortie >= Année en cours 

Ainsi seuls les salariés présent cette année seront affichés.
Cette manière de faire permet de pérenniser la requête, plutôt que de saisir des intervalles de dates.

Salariés présents l'année dernière (année N-1)

De la même manière on sélectionne les champs Début Parcours disponible dans la rubrique Parcours et la Date de sortie.
Ensuite les conditions sont posées de telle manière à ce que :

  • Début Parcours <= Année en cours Moins 1 année
  • Date de sortie >= Année en cours Moins 1 année

Ainsi seuls les salariés présent cette année seront affichés.
Cette manière de faire permet de pérenniser la requête, plutôt que de saisir des intervalles de dates.

Expiration RQTH d'ici 6 mois

Sélectionner la dernière valeurs de Expiration RQTH

  • Dernière valeur Expiration RQTH <= Plus 6 mois

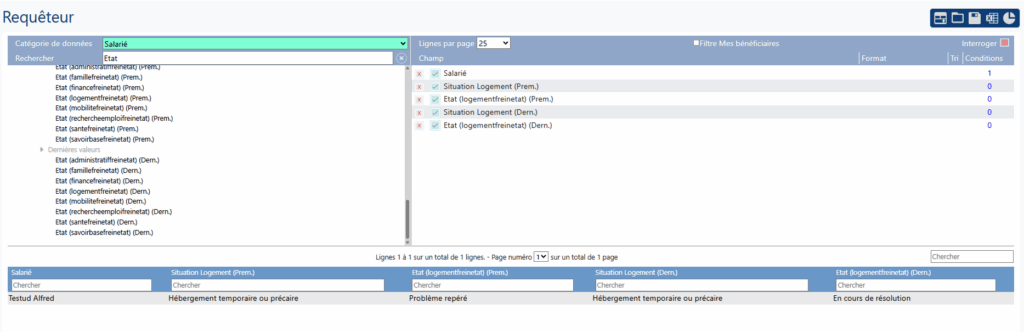
Comparer les premières et dernières valeurs saisies

Il est possible de comparer les valeurs des champs afin d'en appréhender l'évolution (cf. onglet Bilan global du dossier du salarié).

Commencer par sélectionner les indicateurs désirés. Dans l'exemple ici sont choisis :

  • RQTH (première valeur)
  • État santé (première valeur)
  • RQTH (dernière valeur)
  • État santé (dernière valeur)
Retour en haut